更多文章
华为蔡建永:智能网联汽车的数字安全和功能安全挑战与思考
汽车数据合规要点
车载以太网技术发展与测试方法
车载以太网防火墙设计
SOA:整车架构下一代的升级方向
软件如何「吞噬」汽车?
汽车信息安全 TARA 分析方法实例简介
汽车FOTA信息安全规范及方法研究
联合国WP.29车辆网络安全法规正式发布
滴滴下架,我却看到数据安全的曙光
从特斯拉被约谈到车辆远程升级(OTA)技术的合规
如何通过CAN破解汽
会员权益: (点击可进入)谈思实验室VIP会员

点击上方蓝字谈思实验室
获取更多汽车网络安全资讯
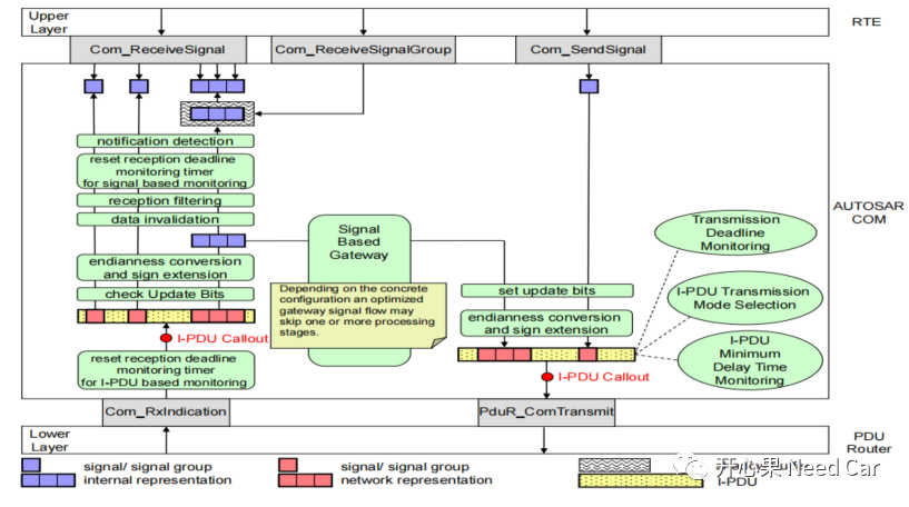
随着汽车智能化发展,整车通信矩阵越来越复杂,即:不同电控单元之间需要交互的信息越来越多,这些信息通过报文(Message)传输。Message中携带的信号(Signal)最终要传递给软件的上层模块,参与算法处理,之后再将处理后的信息形成Signal发送出去。Autosar通信栈,简化示意如下:

1、UB概念
UB:表示发送端(Sender)所发送信号(Signal)/信号组(Signal Groups)数据是否有更新,如果发送端发送的Signal/Signal Groups有更新,由COM层自动置位对应的UB(=1),反之,复位UB(=0)。
为什么需要用UB位表示Signal/Signal Groups的数据有没有更新呢?假设如下场景,报文Message_A包含信号Signal_A、Signal_B等,Message_A的发送周期为10ms,而Signal_A的更新周期为30ms,示意如下:

面对如上的场景,接收端(Receiver)应当检测Sender是否更新过Signal_A的值,以便于Receiver更好的进行算法处理。因此,为了表示Signal/Signal Groups数据是否有更新,设计了UB,UB需要消耗Message中的资源。举例:设计Signal_A_UB信号用于表示Signal_A数据是否更新过。

由于UB需要消耗Message资源,因此,可以根据工程场景,对重要信号进行UB配置,对非重要信号,不配置UB,即:UB是一个选配项。同时,UB本身也是一个Signal。在如上的表述中,Sender和Receiver如何理解呢?

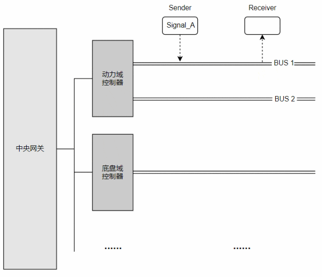
(二)跨网段Signal传输
如果Sender、Receiver在不同局域网内,两者之间的信号传输如下所示:

2、UB在发送端的处理
如果为某个信号配置UB时,需要思考两个问题:
1、何时置位发送端的UB位?
2、何时复位发送端的UB位?



3、TriggerTransmit模式复位UB
此种模式在工程中,不多见,本文不做过多讨论。
3、UB在接收端的处理
Receiver成功从总线接收到目标Message以后,驱动层通过Callback层层向上通知,直到COM模块收到Message,PduR模块通Com_RxIndication()接口将数据通知COM某块,示意如下:

其中,接收到的UB信息在Com_RxIndication()接口中进行处理,具体的处理如下所示:

(一)Receiver何时复位UB
Receiver处理收到的UB,需要与reception deadline monitor逻辑配合处理,即:如果信号deadline超时,则对应信号的UB位需要复位(=0)。reception deadline monitor属于选配项,如果信号没有配置reception deadline monitor,则接收端接收到的UB信号值会一直保持上次的接收值。
4、UB对应的工程问题


码上报名
谈思实验室AutoSec智能汽车安全攻防实训课程,10月,上海
更多文章
软件如何「吞噬」汽车?
汽车信息安全 TARA 分析方法实例简介
汽车FOTA信息安全规范及方法研究
联合国WP.29车辆网络安全法规正式发布
滴滴下架,我却看到数据安全的曙光
从特斯拉被约谈到车辆远程升级(OTA)技术的合规
如何通过CAN破解汽
会员权益: (点击可进入)谈思实验室VIP会员

